O que o site oferece

Visualização web para apoiar na elaboração de Sistemas de informação

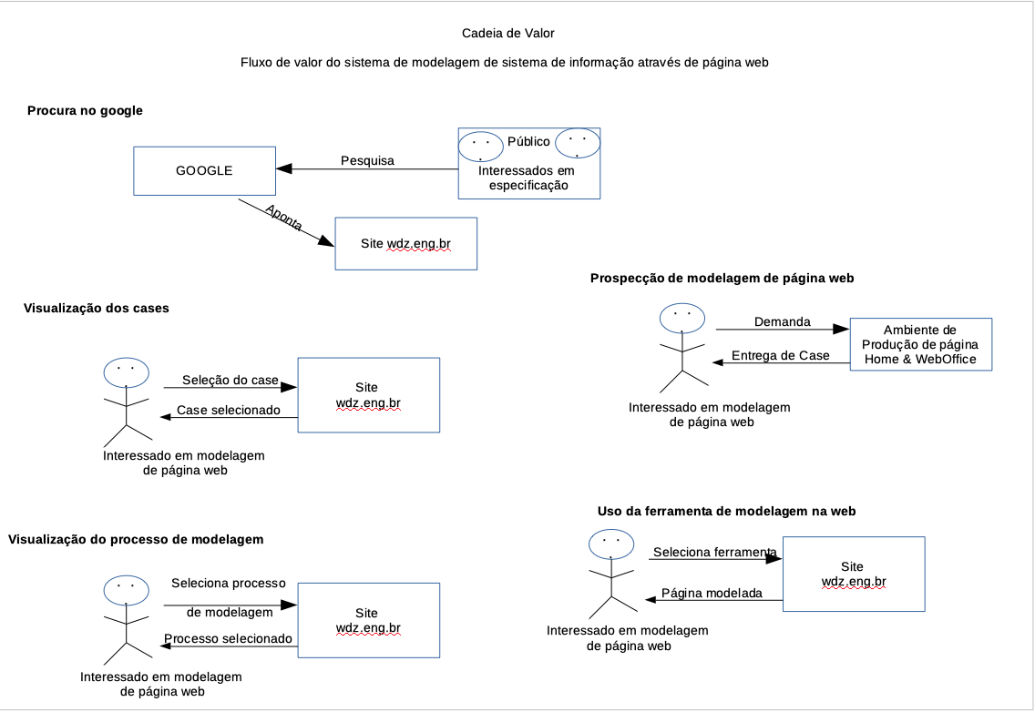
Visualização de Cases de Página Web

PaginaSimbolo.png

Clicar na imagem


wdz.eng.br@gmail.com

Porque "Objeto de Aprendizagem"?

Objetos de aprendizagem permitem estimular e despertar a curiosidade dos que querem aprender, levando-os a resolverem desafios de forma colaborativa e desenvolvendo o raciocínio.

Os benefícios são:
. Estimular o pensamento indutivo;
. Estimular o pensamento dedutivo;
. Estimular a construção de hipóteses;
. Simulações de situações reais;
. A possibilidade de aplicação a diferentes realidades e contextos.

Usar esta unidade de aprendizado para fazer: negócio, projeto, processo, sistema ou aplicativo, torna-se algo de valor para elaboração de sistema de informações, visto que, a obtenção de conhecimento para transforma-los em sistemas se faz necessário no uso da aprendizagem para modelar os sistemas.

Porque neste site?

Contém um espaço propício a aprendizagem para que pessoas não envolvidas, diretamente no negócio, possam ajudar na construção e análise de uma página na web, com conforto, estimulo e interesse visual.

Permitir modelar funcionalidades.

Uso de bibliotecas de reuso de componente, algoritmos e conceitos.

Facilita o planejamento e organização para mostrar, comunicar e direcionar um trabalho colaborativo independente de onde você e as pessoas estejam.

O que o site oferece?

Serviços web para apoiar na elaboração de Sistemas de informação,
usando um Sistema de Aprendizagem de Modelagem de Conteúdo na Web, ,
através de um ambiente virtual funcional, confiavel, usável e prazeroso
de forma colaborativa e construtiva,
pensando no todo e realizando seletivamente,
conforme as circuntâncias, de forma progressiva e sustentável. mais...

..... SetaDireita.gif

Para quem ofereço?

Para interessados em desenvolver página web que tenham conhecimento em html, css, js , framework boostramp e desejam ir além da programação e estão pensando na análise de informações.

Como funciona?

Por quanto?

Preço compativel com a complexidade da página.
Irá depender da quatidade de atores, seções e subseções, numero de links internos e externos, icones, imagens, logo, video e som.

Contate-me